Política de Privacitat
A caiacdemar.com, ens comprometem a protegir la privacitat dels nostres visitants. Aquesta Política de Privacitat descriu com recopilem, utilitzem i protegim la vostra informació personal.Informació que recopilem
Quan visiteu la nostra web, podem recopilar la següent informació:- Informació de contacte (nom i correu electrònic)
- Informació de navegació (adreça IP, tipus de navegador, pàgines visitades)
Ús de la informació
Utilitzem la informació recopilada per:- Proporcionar i millorar els nostres serveis
- Enviar comunicacions
- Respondre a preguntes i sol·licituds de suport
Cookies
Utilitzem cookies per millorar la vostra experiència a la nostra web. Podeu configurar el vostre navegador per rebutjar les cookies, però això pot afectar la funcionalitat del lloc web. En particular tota la funcionalitat que requereix "logarse" o obrir una sessió no estarà disponible ja que per mantenir una sessió oberta és necesari utilitzar una cookie de sessió.Ara mateix aquesta web no fa servir cookies de terceres parts, amb la única excepció d'una cookie funcional de mapsbox, el provehidor de mapes.
Enllaços a tercers
La nostra web pot contenir enllaços a altres llocs d'interès. No tenim control sobre aquests llocs i no som responsables de la seva política de privacitat.Canvis en la Política de Privacitat
Podem actualitzar aquesta Política de Privacitat de tant en tant. Us notificarem qualsevol canvi mitjançant la publicació de la nova política en aquesta pàgina.Propietat de les imatges
Al penjar una imatge ens dones el dret de fer-la servir en aquesta web i a les nostres xarxes socials. Assegura´t que les imatges que penjes són teves o que tens la propietat de les mateixes així con el consentiment de les persones que surten a la foto si és que en surt alguna
Informació afegida pels usuaris
Ens reservem el dret d'esborrar o modificar la informació introduïda pels usuaris, com per exemple comentaris, fotografies o punts introduits per usuaris, quan la informació ens sembli inacurada o inapropiada
Responsabilitat
Declinem qualsevol responsabilitat per errors en la informació o el funcionament de la web. Quan la informació sigui important per la teva seguretat cal contrastar-la per altres mitjans. Aquest mapa no inclou informació exhaustiva dels punts que poden representar un perill com corrents, marees o bé coves, niells o pasos estrets que poden representar un perill amb mala mar. La forma millor de conèixer un nou indret de forma segura és acompanyat de caiaquistes locals experimentats o d'un guia.
Protecció de la informació
Implementem mesures de seguretat per protegir la vostra informació personal contra l'accés no autoritzat, la modificació o la divulgació. Aquí tens una explicació d'algunes de les mesures que utilitzem.
La informació dels usuaris no es comparteix amb terceres parts
La web fa servir protocols segurs (HTTPS o TLS). HTTPS vol dir que la informació entre el teu navegador i els servidors de la web circula encriptada i això fa pràcticament impossible que tots els servidors i entitats intermitjos pels que circula la informació puguin veure (i per tant "robar") aquesta informació.
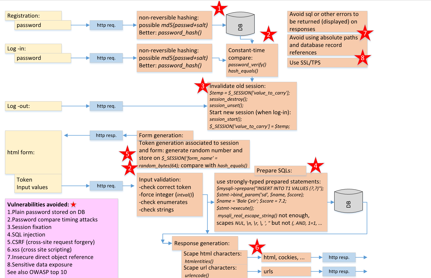
A més posem molta cura amb els passwords. Ningú hauria de compartir un mateix password entre vàries webs, però sabem que molta gent te aquesta mala costum i com es sol dir "el temps i la gent no es poden canviar". Per tant no guardem el password que facis servir, el que guardem és el que es diu un "hash" del teu password, aquest és una codificació unidireccional que ens permet comprobar que el password que entres cada cop és vàlid però no és possible saber el password a partir del hash de forma que si tinguèsim una intromissió a la base de dades no podrien recuperar el teu password.
L'algorisme de hashing unidireccional és doble i s'aplica ja al client (al teu navegador). Això te la petita avantage que encara que algú tingui accès a la comunicació del servidor tampoc no podria adivinar al teu password perquè el que arriba al servidor ja és un hash
A partir d'aquí sols per programadors. Aquesta web posa cura en no caure en una de les 10 principals vulnerabilitats OWASP i alguna més. Aquí tens un petit diagrama del que faig servir a nivell de seguretat que vaig tenir la paciència de documentar ja fa uns anys en aquesta figureta. Aquestes 10 mesures s'haurien d'aplicar en la implementació de qualsevol App o web
Responsable del tractament
El responsable del tractament de les vostres dades personals és:- Nom: Pep-Lluís Molinet
- Contacte:

Contacte
Si teniu qualsevol pregunta sobre aquesta Política de Privacitat, podeu contactar-nos a:Mapa - Rutòmetre - Articles - Recursos caiaquistes - Fotos - Avís legal i privacitat - Més sobre caiacdemar.com Menys sobre caiacdemar.com -